The Notebook Review forums were hosted by TechTarget, who shut down them down on January 31, 2022. This static read-only archive was pulled by NBR forum users between January 20 and January 31, 2022, in an effort to make sure that the valuable technical information that had been posted on the forums is preserved. For current discussions, many NBR forum users moved over to NotebookTalk.net after the shutdown.
Problems? See this thread at archive.org.
← Previous pageNext page →

    Clevo Overclocker's Lounge

    Discussion in 'Sager/Clevo Reviews & Owners' Lounges' started by Spartan@HIDevolution, Mar 4, 2016.

  1. bloodhawk

    bloodhawk Derailer of threads.

    Reputations:
    2,967
    Messages:
    5,851
    Likes Received:
    8,565
    Trophy Points:
    681
    At least for the Clevo 1080's, none of us have encountered a strange / buggy vBIOS.
     
    Papusan likes this.
  2. Stress Tech

    Stress Tech Notebook Evangelist

    Reputations:
    245
    Messages:
    363
    Likes Received:
    418
    Trophy Points:
    76
    Correct. It was worth a try though. 2202MHz does get hit, but it does not stay there for long.
    But why does my GPU's peak at 252W?
    This is still in a investigation. I'm curious why it does it on a stock vBIOS and System BIOS. I will keep my eye out.
     
  3. Falkentyne

    Falkentyne Notebook Prophet

    Reputations:
    8,396
    Messages:
    5,992
    Likes Received:
    8,633
    Trophy Points:
    681
    That's why @Stress Tech needs a Kill-A-Watt. So if he actually did pull 250W from the GPU, it would show up as a big power spike.
    Software readings aren't reliable. Remember back in the old days? You could kill your AMD (maybe Nvidia?) GPU's by having multiple monitoring programs open, causing 1.2v to turn into 1.8v...Unwinder even mentioned the danger of this, hammering VRM sensors and multiple programs polling registers can screw up the actual set voltage somehow.
     
    Stress Tech likes this.
  4. Stress Tech

    Stress Tech Notebook Evangelist

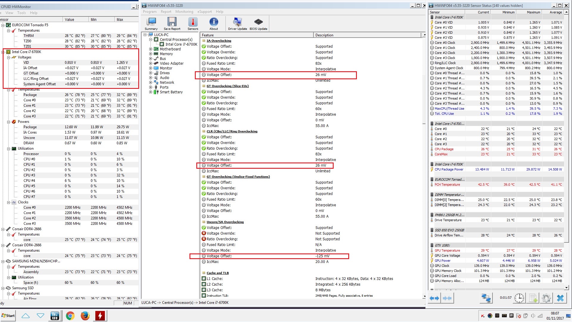
    Reputations:
    245
    Messages:
    363
    Likes Received:
    418
    Trophy Points:
    76
    10+ hour uptime with 252W on GPU
    2088Mhz 252.665w Stable.jpg
    Maybe your right and it is software related. But this power draw only happens when I game at 7680x1440 Nvidia Surround, that's what makes me think: "Does it need that extra power?"
     
  5. Falkentyne

    Falkentyne Notebook Prophet

    Reputations:
    8,396
    Messages:
    5,992
    Likes Received:
    8,633
    Trophy Points:
    681
    As I said it's probably a bug. You can get a kill-a-watt easily anywhere, if you don't want to order one online.
     
    Stress Tech likes this.
  6. bloodhawk

    bloodhawk Derailer of threads.

    Reputations:
    2,967
    Messages:
    5,851
    Likes Received:
    8,565
    Trophy Points:
    681
    @Johnksss@iBUYPOWER
     
  7. Stress Tech

    Stress Tech Notebook Evangelist

    Reputations:
    245
    Messages:
    363
    Likes Received:
    418
    Trophy Points:
    76
    Would I need two Kill-A-Watt's as I have 2x 330w bricks?
     
  8. Meaker@Sager

    Meaker@Sager Company Representative

    Reputations:
    9,431
    Messages:
    58,188
    Likes Received:
    17,895
    Trophy Points:
    931
    You would if you need both at the plug, or you can plug an extension into one unit, just beware its max rated power.
     
    Stress Tech likes this.
  9. Falkentyne

    Falkentyne Notebook Prophet

    Reputations:
    8,396
    Messages:
    5,992
    Likes Received:
    8,633
    Trophy Points:
    681
    Uh I dont know :/
     
    Stress Tech likes this.
  10. Johnksss

    Johnksss .

    Reputations:
    11,531
    Messages:
    19,457
    Likes Received:
    12,828
    Trophy Points:
    931
    [​IMG]
    or
    Something like this to give a pretty accurate display of watts.
    [​IMG]
    These do not work as well as they would have us to believe.
    [​IMG]

    I had 3 of those and none of them were accurate.
     
  11. Meaker@Sager

    Meaker@Sager Company Representative

    Reputations:
    9,431
    Messages:
    58,188
    Likes Received:
    17,895
    Trophy Points:
    931
    None will be truly accurate but at full load so long as they are 10-20W within the right figure then that's fine.

    There are proper .01% lab power monitors you can get if you want to be serious about it.
     
    aaronne, Papusan and Stress Tech like this.
  12. Stress Tech

    Stress Tech Notebook Evangelist

    Reputations:
    245
    Messages:
    363
    Likes Received:
    418
    Trophy Points:
    76
    :rolleyes:
     
  13. Falkentyne

    Falkentyne Notebook Prophet

    Reputations:
    8,396
    Messages:
    5,992
    Likes Received:
    8,633
    Trophy Points:
    681
    Any links? And how many thousands of dollars are we talking about here?
     
  14. Falkentyne

    Falkentyne Notebook Prophet

    Reputations:
    8,396
    Messages:
    5,992
    Likes Received:
    8,633
    Trophy Points:
    681
    Hey guys.
    Do your clevo boards have "Loadline Calibration (LLC)" settings? Or just the Intel architecture (IA) AC/DC Load Line setting?
    If not, are you using MANUAL or adaptive voltages?

    If you're using manual voltages, please set the IA AC/DC loadline to 1, .01, or the lowest value that is not 0, and then retest and adjust your voltages.
    Found some posts hinting (From Raja) that apparently the intel "Reference" for adaptive voltage is 2.10 mOhms (equal to a value of 210 AC/DC), which is the auto (0) setting. This also causes the VID to be set or reported wrong (or be completely inaccurate).

    But one person who set the voltage manually to 1.35v said that this resulted in a measured vcore of 1.5v (!), due to the 2.10 mohms, and setting AC/DC loadline to 1 (lowest) fixed the voltage and greatly reduced power draw.

    tl;dr: IA AC/DC loadline should not be set to "Auto" when using manual voltages.
    1 seems to maintain a 0.04 per 100 amps variance between set VID and vcore target (before vdroop).

    On manual, you can go up to "25 (.25 mohms) if you want a bit more stability at lower loads.
     
  15. Johnksss

    Johnksss .

    Reputations:
    11,531
    Messages:
    19,457
    Likes Received:
    12,828
    Trophy Points:
    931
    That is a slippery slope and is constantly changing when you change voltage settings. It seems to change the voltage showing, but not the true voltage output.
    Example. No way you can validate this with a true 1.17V
    [​IMG]

    They force you to put a load on for 3 seconds and that alone will cause cpuz to crash with not enough volts.
     
  16. Falkentyne

    Falkentyne Notebook Prophet

    Reputations:
    8,396
    Messages:
    5,992
    Likes Received:
    8,633
    Trophy Points:
    681
    That's because of the lack of a "LLC" setting (like desktop motherboards have); I don't know if Clevos have that setting.
    But IA AC/DC should usually be set at .01 for manual voltages (this will cause an instant crash with an overclock with adaptive though).
    Yes you can raise IA AC/DC (25 is a nice value) but that puts more stress on the VRMs than setting it to the lowest non auto value and just raising the vcore. Just don't use the auto setting.

    (I've been reading about this all day).
     
  17. Johnksss

    Johnksss .

    Reputations:
    11,531
    Messages:
    19,457
    Likes Received:
    12,828
    Trophy Points:
    931
    I've been testing for far longer than one day. LOL
     
    bennyg likes this.
  18. Falkentyne

    Falkentyne Notebook Prophet

    Reputations:
    8,396
    Messages:
    5,992
    Likes Received:
    8,633
    Trophy Points:
    681
    That's why I wanted people to test manual voltages and IA AC/DC=1 (.01 mohms) and heat/power draw.

    someone really needs to get the Intel white papers or specification guidelines for the VRMs to find out what "Auto" actually does for the AC/DC loadlines.

    Auto seems to be 2.10 mohms, which is HUGE.
     
  19. Johnksss

    Johnksss .

    Reputations:
    11,531
    Messages:
    19,457
    Likes Received:
    12,828
    Trophy Points:
    931
    Ok, maybe i'm not making sense...This doesn't work on the P870DM3. All it does is changes the vid to make you think something better is happening when in fact it's not.
    You can not bench 5.2 ghz at 1.0V not vid let alone validate at 1.17V not vid

    7700K seems to be max at 1.375V or 1.51Vid or 1.17Vid. It's max of 1.375V
    Hope that makes more sense.
    That is what I found in my long time testing of it all.
     
  20. bloodhawk

    bloodhawk Derailer of threads.

    Reputations:
    2,967
    Messages:
    5,851
    Likes Received:
    8,565
    Trophy Points:
    681
    Prema's BIOS has had this settings for ages.
    Thing being, it doesn't do anything on laptop motherboards, no matter what you do. Again as @Johnksss@iBUYPOWER said, because of hard voltage limitations.
     
    hmscott, Papusan and Johnksss like this.
  21. Falkentyne

    Falkentyne Notebook Prophet

    Reputations:
    8,396
    Messages:
    5,992
    Likes Received:
    8,633
    Trophy Points:
    681
    Ah, glad that setting doesn't do anything on the Clevo then.
    I'll have to check the 16L1 thread then, as it probably acts similar to Gt73.
    It does 100% affect the GT73VR however. It was @sirgeorge who found this out before anyone else. The GT73 seems to act more like the desktop mainboards in this regard (Auto=2.1 mOhms).

    I'll PM you if you want.
     
  22. Johnksss

    Johnksss .

    Reputations:
    11,531
    Messages:
    19,457
    Likes Received:
    12,828
    Trophy Points:
    931
    Why exactly do you think this works?
     
  23. Falkentyne

    Falkentyne Notebook Prophet

    Reputations:
    8,396
    Messages:
    5,992
    Likes Received:
    8,633
    Trophy Points:
    681
    Well this is off topic for this section. But since you asked: the system powers off instantly (<15 seconds) with AC/DC=auto (default setting) and adaptive vcore, and 8 thread FMA3 prime95 @ 4.3 ghz. VID is reported as 1.14v, temps are sky high however (This VID is being completely misreported, or the amps are sky high). Watts=95W reported.

    With AC/DC=125 (1.25 mOhms), system does not power off, VID=1.12v, FMA3 prime 8 thread is stable, non AVX (fma3/avx disabled) is stable at max fans. BSOD sometimes without max fans (non AVX prime).
    With AC/DC=135, system powers off in 2 minutes (VID 1.12v reported). Watts=90W

    Manual vcore, 1145, AC/DC=auto, 4.5 ghz, AVX disabled prime 95==temps are SKY HIGH, power draw is rediculous (90W? no AVX?), VID=1.15. Did not even attempt AVX enabled.
    Manual vcore, 1145, AC/DC=100, 4.3 ghz, AVX enabled, system shuts off in a minute.
    Manual vcore, 1175, AC/DC=1 (lowest setting), 4.4 ghz, AVX enabled, system stable, does not shut off, temps are decent, VID=1.20v, watts=110W. and temps are -lower- than the first adaptive setting above. Notice wattage is higher, VID is higher, but temps are lower and system does not shut off?
    1175mv, AC/DC=1, 4.5 ghz no AVX no FMA3 prime 95 small FFT 8 thread, 80W power draw, good temps.
    (if aC/DC=auto + 1175mv--temps reach prochot....)
    1165 override, and AC/DC=25 is ok too. Gives a little vrise.

    So apparently this is working for MSI users.
    Intel reference seems to be 2.1 mOhms for Auto.. This should NOT be set to auto for override (manual) vcore.

    @sirgeorge is the first one who found out that auto AC/DC is causing excessive power draw and misreporting the VID: But as I said this is offtopic for this section: but you can see a clear problem here: LLC0=lower vid, wild spikes. higher power draw, much higher temps. LLC10= higher VID, no power spikes, lower power draw, much lower temps despite VID being higher.

    [​IMG]
     
    Last edited: Oct 31, 2017
  24. Johnksss

    Johnksss .

    Reputations:
    11,531
    Messages:
    19,457
    Likes Received:
    12,828
    Trophy Points:
    931
    @Falkentyne
    And with this line of thinking.....Exactly how high can you run....say....wprime155 1024?
     
  25. Falkentyne

    Falkentyne Notebook Prophet

    Reputations:
    8,396
    Messages:
    5,992
    Likes Received:
    8,633
    Trophy Points:
    681
    I only use prime95.

    Grizzly conductonaut:

    4.4 ghz AVX small FFT (1175mv, ac/dc loadline=1) ran for 15 minutes and i stopped it.
    4.3 ghz AVX small FFT (1175mv, AC/DC loadline=1) ran for an hour then I got bored of being bored.
    4.5 ghz AVX small FFT (1175mv AC/DC loadline=1) errors out in a thread.
    4.5 ghz AVX small FFT (1175mv, AC/DC loadline=Auto) INSTANTLY shuts off the system and it power cycles--instantly.
    If it doesn't power cycle in 1 second, temps skyrocket towards prochot and it shuts off in 5 seconds, before prochot.

    4.5 ghz No AVX/No FMA3 small FFT (1175mv, AC/DC=1) runs forever. temps 78/74/78/75 after 1 hour.
    4.5 ghz no AVX/no FMA3 small FFT (1175mv, AC/DC=auto) runs but temps reach 95C, hotter than the 4.4 ghz AVX test!

    Does wprime use AVX? I can run non AVX prime all day at 4.6 ghz.
     
    Last edited: Oct 31, 2017
    hmscott likes this.
  26. Johnksss

    Johnksss .

    Reputations:
    11,531
    Messages:
    19,457
    Likes Received:
    12,828
    Trophy Points:
    931
    1175 is too high for a 4.3/4.4/4.5 overclock when set to manual.

    Wprime 1024 is a timed benchmark so it won't run forever unless your overclock doesn't hold. And it test the cpu as is. So leave AVX on.

    Also on your prime95 test are you sure all 8 threads stay running? And 2 of them are not dropping out?
     
  27. Falkentyne

    Falkentyne Notebook Prophet

    Reputations:
    8,396
    Messages:
    5,992
    Likes Received:
    8,633
    Trophy Points:
    681
    100% sure.

    Remember you're talking about a clevo. I'm talking about a MSI.
    Prema probably fixed that AC/DC stuff so you guys don't have to worry about it. Wasn't sure, as I saw the same options in the prema bios on the DM3.
    And I was reading posts by Raja@Asus who said that AC/DC loadline should be set to 1 (0.01 mohms) when configuring manual voltages.

    As I said--1175mv with AC/DC set to 1 is stable at 4.5 ghz (non AVX), 8 thread prime can run for hours. Temps 76/73/75/74 after 15 minutes. i dont like using my laptop to leave prime running overnight. i'm a gamer. Please remember that. CPU=80W'ish draw. VID = 1.164v.

    AVX will drop a thread in prime at 4.5 ghz. (1175mv / AC DCloadline=1, VID 1.20v)

    At 4.4 ghz, 1175mv, ac/dc=1, AVX small FFT 8 thread prime is stable. CPU 105W'ish, VID 1.200v. Temps: 84/80/85/83 after 15 minutes. I don't run AVX workloads for hours unless someone pays me (i have my reasons).

    At 4.4 ghz, 1175mv, AC/DC=auto, instant system restart if AVX/FMA3 prime is enabled. If it doesn't restart right away, temps skyrocket FAST then it just shuts off. VID seems to be misreported for the absurd temps/power draw/shutoff.

    At 4.4 ghz, 1175mv, AC/DC=auto, AVX/FMA3 disabled, temps **skyrocket** into the 90's. MUCH HIGHER Temps than 4.4 ghz, avx enabled (but AC/DC set to 1 instead)

    And as i said I'm not the one who found out about this. It was @sirgeorge.

    I'm also on a 7820HK, not a 7700K. Remember also there is VDROOP which is not measured since the MSI doesn't have a direct vcore sensor.
    1175mv is needed for me at 4.5 ghz. If I go lower (with AC/DC set to 1), I will get a BSOD when the system gets warm in 8 threads of prime95 (AVX/FMA3 disabled) with automatic fans (not manual fans, that's stable). I don't get dropped threads at all with AVx disabled, just BSOD. With AVX, VID seems to rise by 0.03v, so no BSOD----just dropped threads :)

    4.5 ghz, AVX/FMA3 disabled, VID=1.0875v, = BSOD.
     
    Last edited: Oct 31, 2017
    Stress Tech and hmscott like this.
  28. Johnksss

    Johnksss .

    Reputations:
    11,531
    Messages:
    19,457
    Likes Received:
    12,828
    Trophy Points:
    931
    Ummm, ok.
     
    bloodhawk likes this.
  29. Falkentyne

    Falkentyne Notebook Prophet

    Reputations:
    8,396
    Messages:
    5,992
    Likes Received:
    8,633
    Trophy Points:
    681
    sorry for the spelling errors. I'm in a game and I'm also very upset right now (not at you), although I am unhappy that no one seems to think I know what I'm talking about :/
     
  30. Johnksss

    Johnksss .

    Reputations:
    11,531
    Messages:
    19,457
    Likes Received:
    12,828
    Trophy Points:
    931
    No, I actually went back and looked over quite a bit of your post and you do know quite a bit! Even your LLC makes sense, but.....

    Here is an example:
    [​IMG]

    And this one:
    [​IMG]

    Now, provided I set it to 600 for S**** & Giggles.
     
    Last edited: Oct 31, 2017
    temp00876, steberg, Papusan and 2 others like this.
  31. Stress Tech

    Stress Tech Notebook Evangelist

    Reputations:
    245
    Messages:
    363
    Likes Received:
    418
    Trophy Points:
    76
    I just want to confirm that I made the "Sh!ts & giggles" phrase up :p. Use it as much as you all like. There is no copyright....
    ... You may carry on :D
     
    temp00876, steberg, Papusan and 3 others like this.
  32. Johnksss

    Johnksss .

    Reputations:
    11,531
    Messages:
    19,457
    Likes Received:
    12,828
    Trophy Points:
    931
    If your name is not Kevin R or Austin Powers....You sir, are telling a fib. :D
     
    Stress Tech likes this.
  33. Stress Tech

    Stress Tech Notebook Evangelist

    Reputations:
    245
    Messages:
    363
    Likes Received:
    418
    Trophy Points:
    76
    :biglaugh: :biglaugh: got it off Austin. But I presented that phrase on NBR first ;)
    Since then; Everyone uses it like tap water :D
     
  34. Falkentyne

    Falkentyne Notebook Prophet

    Reputations:
    8,396
    Messages:
    5,992
    Likes Received:
    8,633
    Trophy Points:
    681
    Haha.
    BTW the GT73VR is also very annoyingly bugged.
    With manual vcore (override), system won't downclock when plugged into AC whatsoever. C1E/Speedstep won't work. Speed shift won't work either (or its's always at full power).
    But on battery power it downclocks fine and speedshift works in throttlestop. (0=max speed, 255=max power savings).

    With adaptive vcore, speedshift, speedstep/C1E works both AC And battery and downclocks as expected.

    I assume the 16L1 has the same problem. Because MSI.

    Cool I just derailed the clevo section. /wrists.

    BTW I see what you're saying. But I'm not using Throttlestop to set the voltages. I'm just using the Bios via mV override. Because the MSI has ANOTHER bug.

    if I use throttlestop to set OVERRIDE voltages manually (to be fair I just enabled adjustable voltage) and changed the CPU cache slider, the system hangs at shutdown, after shutting down windows for 15 seconds with a black screen (it won't reboot), then it power cycles off and on. With adaptive, that doesn't happen. That shutdown bug is annoying so I don't even bother. I'll probably mess around with it though.

    Could be a red herring however. A third bug is, the maximum allowable CPU cache ratio is either x36, or the Bios CPU multplier, whatever is larger. If the Bios is set to x39, overclocking to CPU x45 in Throttlestop, the CPU cache multiplier is x36, and the "throttlestop cache slider" past x36 is completely ignored, even if you set min =8 and max=45. The only way around that is to set min and max to x42. Maybe that is causing the strange shutdown bugs.

    /derail
    @Papusan @Mr. Fox @Jokebook
     
    Last edited: Oct 31, 2017
  35. bloodhawk

    bloodhawk Derailer of threads.

    Reputations:
    2,967
    Messages:
    5,851
    Likes Received:
    8,565
    Trophy Points:
    681
    Errm unless you were on NBR under a different username.. people have been using that for years now.. on NBR.
    The earliest I could find was from 2011 :rolleyes:
     
    hmscott, temp00876, Papusan and 2 others like this.
  36. Stress Tech

    Stress Tech Notebook Evangelist

    Reputations:
    245
    Messages:
    363
    Likes Received:
    418
    Trophy Points:
    76
    But didn't lift off till 2017. Now it's like a franchise...
    ...or something.
    Is it? ... :oops:
    Next subject please!
     
    Last edited: Oct 31, 2017
  37. D2 Ultima

    D2 Ultima Livestreaming Master

    Reputations:
    4,335
    Messages:
    11,803
    Likes Received:
    9,751
    Trophy Points:
    931
    Ok, so, curious. Have you tried this setting that my mouse is hovering over?

    [​IMG]
     
    Papusan and Johnksss like this.
  38. Falkentyne

    Falkentyne Notebook Prophet

    Reputations:
    8,396
    Messages:
    5,992
    Likes Received:
    8,633
    Trophy Points:
    681
    @Johnksss@iBUYPOWER
    I found the problem.

    Might explain your issue too.

    Throttlestop is not allowing me to set the voltage LOWER than the Bios override.
    It's ignoring all voltage changes below 1.17v. VID won't change.
    Went down to 1.15, ran prime, temps exactly the same, power draw exactly the same.
    1.18v and higher are working. but not <1170mv. It's being completely ignored.
     
  39. D2 Ultima

    D2 Ultima Livestreaming Master

    Reputations:
    4,335
    Messages:
    11,803
    Likes Received:
    9,751
    Trophy Points:
    931
    You need to set both cache and core voltage to the same to reduce it lower than the BIOS minimum. I encountered that issue too. If you set core undervolt or static in the BIOS it automatically changes cache. You cannot unlink them. If you raise cache or core the other will raise as well, and you can overvolt without much limit (except the board limits ofc)
     
    hmscott likes this.
  40. Falkentyne

    Falkentyne Notebook Prophet

    Reputations:
    8,396
    Messages:
    5,992
    Likes Received:
    8,633
    Trophy Points:
    681
    Ah I see. thank you!
    But that will have to wait for another day. Show me some clevo magic guys.
    Where is @Papusan :(
     
  41. Johnksss

    Johnksss .

    Reputations:
    11,531
    Messages:
    19,457
    Likes Received:
    12,828
    Trophy Points:
    931
    Your problems are because @Prema won't unlock the main part that is missing. And without that part in effect, half (more of an exaggeration) the bios is faulty. (Only talking about getting what you paid for and more out of the machine) Plenty of people content with how it comes right out of the box.

    Everything you just spoke of...We don't have an issue with. It works as intended.
    Throttlestop and Real (Not Clevo version of this) XTU work on this machine. And it works out of the box or at least mine did. And it came from Sager.
     
    Papusan and bloodhawk like this.
  42. bloodhawk

    bloodhawk Derailer of threads.

    Reputations:
    2,967
    Messages:
    5,851
    Likes Received:
    8,565
    Trophy Points:
    681
    Did a big deeper into the thread... Lots of 5.2ghz+ benchmarks.
    Along with 275W+ TDP 1080's.

    Mostly from a couple of months back.

    Or look with the 3D Mark Benchmarks search using - 1080 Notebook and 7700k as search paramenters.
    Lots of interesting results from @Mr. Fox and @Johnksss@iBUYPOWER
     
    Last edited: Oct 31, 2017
    Johnksss and hmscott like this.
  43. Papusan

    Papusan Jokebook's Sucks! Dont waste your $$$ on Filthy

    Reputations:
    42,701
    Messages:
    29,839
    Likes Received:
    59,614
    Trophy Points:
    931
    Maybe I missed with my English, but from what I know... @Prema have never touch firmware for Msibook Gt73. And will never do. Only Svet as I know. Sorry if I misunderstood your reply.
     
    Ashtrix, Prema, temp00876 and 3 others like this.
  44. Johnksss

    Johnksss .

    Reputations:
    11,531
    Messages:
    19,457
    Likes Received:
    12,828
    Trophy Points:
    931
    That was exactly my point.
    Anyone can unlock the menus, but without the other parts that go with that.....it's not going to do what you want it to do.
    Edit:
    It's not going to do all that it's capable of doing. That sounds better. Lots of people are happy with unlocked menus even if they don't work. So I can not knock those folks.
     
    Prema, Falkentyne and Papusan like this.
  45. aaronne

    aaronne Notebook Evangelist

    Reputations:
    321
    Messages:
    466
    Likes Received:
    524
    Trophy Points:
    106
    Sorry for offtopic..
    On my system voltages are unlinked, just look with other SW (hwinfo not from sensors panel)

    [​IMG]
     
  46. D2 Ultima

    D2 Ultima Livestreaming Master

    Reputations:
    4,335
    Messages:
    11,803
    Likes Received:
    9,751
    Trophy Points:
    931
    As far as I know, System Agent is not CPU Cache. Your CPU core (IA cores) and your Ring (cache) are both the same. So you are linked.

    If you want to test, it's really easy (though I only confirmed this working with Kaby Lake; Skylake may function differently). Go in throttlestop, open the FIVR window, and tick unlock adjustable voltage for both CPU core and CPU cache. Set core to X voltage and cache to X voltage. Let's say 1.1v at 4GHz (kill your overclock for the time being), or at least, give both of them the same voltage offset. Run TSBench, note the average voltage for the CPU (it won't be constant). Then, I'd like you to give the CPU Cache voltage a notice-ably higher offset. Let's say if you were at -100mV before, I want you to select +50mV for the cache, and leave the core at -100mV. Run TSBench again. If Skylake follows Kaby Flake's behaviour (which it may), you will find your CPU using a lot more voltage when you do that, despite it being at -100mV normally.

    Another easy way to test is to set undervolt to something measly in the BIOS. Let's say -50mV. Test that it works at standard, then manually raise core offset to +/-0, then note that the voltage used increases. Then, try making core (only) -50mV. It should work. Then, try making core (only) -100mV. It should produce the same result as -50mV does. Then match cache to -100mV, and it should produce a correct -100mV scenario.

    This is what I noticed, and what I had to do, when I got this system and was trying to figure out how to throttlestop. It was different on haswell, my CPU listened to whatever the hell I told the core to do, without question. Kaby Flake is like they've made it annoyingly difficult to handle.
     
  47. aaronne

    aaronne Notebook Evangelist

    Reputations:
    321
    Messages:
    466
    Likes Received:
    524
    Trophy Points:
    106

    Yes, SA volages seems to be related only to memory overclocking and the other voltages you mentioned are linked together. mad bios, desktop version are always better.

    https://edgeup.asus.com/2017/kaby-lake-overclocking-guide/5/

    Thanks for explain and example
     
  48. Prema

    Prema Your Freedom, Your Choice

    Reputations:
    9,368
    Messages:
    6,297
    Likes Received:
    16,482
    Trophy Points:
    681
    MSI systems even have a simple button combo to unlock their BIOS...but as John said, just unlocking options won't magically create a working BIOS.
     
    Ashtrix, Papusan, Stress Tech and 4 others like this.
  49. Falkentyne

    Falkentyne Notebook Prophet

    Reputations:
    8,396
    Messages:
    5,992
    Likes Received:
    8,633
    Trophy Points:
    681
    @Prema not even that.
    Do you know why you can't fix the 16L1 power limit issue that @Mr. Fox has suffered from?
    It's because MSI did not include a working "system profile" for the 16L1.

    I spent DAYS Testing this and despite me being a silly jabroni, I was the one who found out about how to change the 230W power limit into 330W Power limit, and I hope I helped a few others as well. But here is how MSI does their stupid "NOS" hybrid crap.

    EC RAM register E3 controls the system power profile identification. The profile is probably read and set by the Bios into EC RAM, then the EC RAM uses this value to set multiple parameters.
    1) Video card detection: if the EC has different power profiles for different video cards PCI ID's, this value is set based on the videocard. 16L1: GTX 1070=32, GTX 1080=33.
    MSI GT73VR skylake (6rx): GTX 1070=10, GTX 1080=11.
    MSI GT73VR (kaby lake 7rx): GTX 1070=90, GTX 1080=91.

    The 1070 profiles have 230W system power cap. The 1080 profiles have a 330W power cap. SOMETHING controls the SLI power ID (power x2) but this is something I can't find. (e.g. 460W on GT73VR 6RE 1070 SLI still uses ID "10").

    The power profiles have a preset "battery hybrid power threshold" where battery starts being used. For 230W profiles, this is somewhere between 150W-170W. For 330W profiles, this is around 240W.

    For GT73VR 7RX, the default ID is set at system boot. While the main power ID can be changed from 230W to 330W, the "Main power reduced threshold" for (Battery unplugged) and (Battery <30%) seems to be set at *POST TIME*, and this is beyond my ability to change. Unless MSI set this to 150W for both 230W and 330W (this seems illogical), master power ID's, then unplugging the battery, setting register E3 to "11" or "91" will still have a power cutoff of 150W despite the 330W power ID in use. It's unknown if this is the same if a 1080 is installed (someone else will have to test this, I can't). This can be "avoided" by changing register 31 and 42 simutaneously (battery charge=09) (battery on), battery value 64 (battery =100%) in register 31 and 42, which will trick the EC Into thinking the battery is connected and charging. This won't work if the battery is connected and below 30% however.

    To get unlimited power draw with the battery removed, set register E3 to 330W power ID, then set register 31 to "09" and register 42 to "64".

    If the total system power exceeds the master power ID rating, the CPU is throtted to two PECI overriden levels: 45W TDP, and 25W TDP (if CPU=45W still exceeds 230W power draw). This TDP cap overrules and overrides everything else). I do NOT know what happens if the system power exceeds 330W.

    Something even more bizarre: power ID's 92-9F ALL have a 230W power cap, while power ID 90=stock GTX 1070 (230W) and power ID 91=GTX 1080. It's very possible power ID's 92-9F use whatever is set at post or default. I know what you are thinking: why not set ID to 91 (330W) and then use power IDs 92-9F?

    This doesn't work. Once the power ID is set to 330W, it REMAINS at 330W until the system is powered off. it does not revert to 230W. But ID's 92-9F either use (230W) or (default).

    How does this relate to the 16L1 ?

    Ok. hold on to your hats , @Papusan @Mr. Fox @Prema
    If a system id is not programmed as a preset power profile, the system will cap the CPU TDP to the MAXIMUM NON TURBO MULTIPLIER RATIO, or TDP cap, whichever comes first, it will say "TDP Throttle", but it will NOT DECREASE BELOW MAXIMUM NON TURBO MULTIPLIER. E.g. on GT73VR, it will go down to x29, even if "TDP throttle" is happening at 60W. It will not go down to 45W. If 45W happens before CPU multiplier decreases to maximum non turbo multiplier, then it will stop at 45W. E.g. you can be forced down to x29, with TDP throttle at 60W, because enforcing 45W would drop the CPU below the non turbo multiplier :)

    THIS DOES NOT HAPPEN WITH THE MAIN SYSTEM POWER EXCEEDING SYSTEM POWER ID--THIS WILL ENFORCE HARD LIMITED TDP, meaning the CPU WILL drop below max turbo multiplier. The above (above what i just typed) is for "unsupported power ID".

    For 16L1, which has a much higher TDP and non turbo multplier, this happens at 91W TDP.
    Because MSI did not include a proper "System profile" for their 16L1, the Bios power limit (PL1, PL2) overrides DO NOT WORK and are completely IGNORED. This is purely MSI's incompetence for not including a proper power ID for their 16L1. Deliberate and malicious? or an "innocent" mistake? I don't know.

    This exact same thing happens on the GT73VR if you use an unsupported power ID. Example, using a powerID higher than 9F (A0 triggers this, A1 triggers this, 00 triggers this, FF triggers this, etc).
    (note: 10-1F are for 6th generation skylake, which work like 90-9F. kaby lake EC (17A1EMS1.108) will still accept 10-1F values. Skylake EC (17A1EMS1.107) does not recognize 90-9F.

    On the GT73VR however, something bizarre happens if you use a "unsupported" power ID.
    The total system power seems to become "unlimited", however the hybrid battery power cutoff" is based on the last "known" or last "set" master power ID. Using a 230W power id and then switching to an invalid one (like A0) can let you draw 300W of system power but with massive battery drain and CPU at max non turbo multiplier or TDP limit. Using a 330W power ID first, and then switching to an invalid powerID causes "low" battery drain.

    There. Do I get a brownie point, guys?
     
  50. Johnksss

    Johnksss .

    Reputations:
    11,531
    Messages:
    19,457
    Likes Received:
    12,828
    Trophy Points:
    931
    Sure, you get a brownie point. A few at that, but....how come no one is able to run their system like the one @Mr. Fox sold?

    Also....No such thing as unlimited. If that were in fact true. Everyone would be burning these things up like there was no tomorrow. :D And it's hard coded to the board.
     
    Papusan, Mr. Fox and bloodhawk like this.
← Previous pageNext page →